Steckbrief: SCC-CALC Elektro
➡️ > 57.000 praxisnahe Leistungen aus dem Elektrohandwerk
➡️ lieferantenspezifischer Aufbau – Artikelverknüpfung zu Ihrem Elektrogroßhändler
➡️ Materiallisten bis ins Kleinstmaterial kalkuliert
➡️ Integration in Fremdsoftware möglich
➡️ je nach Bedarf die richtige Edition
➡️ schnelle Erstellung & Bearbeitung von Angeboten / Leistungs-Verzeichnissen
➡️ vor – & nachkalkulierten Arbeitszeitwerte aus der Praxis des Blitzschutzhandwerks
➡️ beinhaltet gängige Kurz- & ausführlichen Langtexten
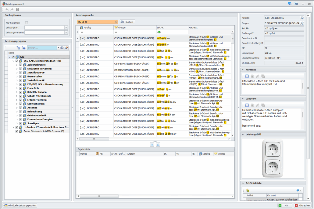
Mit dem SCC-CALC Elektro-Leistungskatalog erstellen Sie Angebote, Leistungsverzeichnisse sowie Nachkalkulationen schnell & zuverlässig – dank über 57.000 praxisbewährter Positionen mit Artikelverknüpfung zu Ihrem Elektrogroßhandel.
Vor- & nachkalkulierte Arbeitszeitwerte, präzise Stücklisten sowie klare Kurz- & Langtexte sorgen für transparente Prozesse vom Angebot bis zur Abrechnung.
Ideal für das Elektrohandwerk: Einfach delegierbar, direkt einsatzbereit.
Den SCC-CALC Elektro gibt es in den Editionen Standard, Professionell & Enterprise.
Hinweis: Bitte beachten Sie, dass nur der SCC-CALC Elektro Standard potenziell mit Ihrer Fremdsoftware kompatibel ist. Prüfen Sie hierzu bitte die Liste zu unseren Software-Kooperationspartnern – Liste Softwarepartner













