Steckbrief: SCC-CALC ABI
➡️ > 900 detaillierte Leistungen aus der Sicherheitstechnik
➡️ Artikelverknüpfung zum Hersteller ABI Sicherheitssysteme GmbH
➡️ schnelle Erstellung & Bearbeitung von Angeboten / Leistungs-Verzeichnissen
➡️ vor – & nachkalkulierten Arbeitszeitwerte aus der Praxis des Blitzschutzhandwerks
➡️ beinhaltet gängige Kurz- & ausführlichen Langtexten
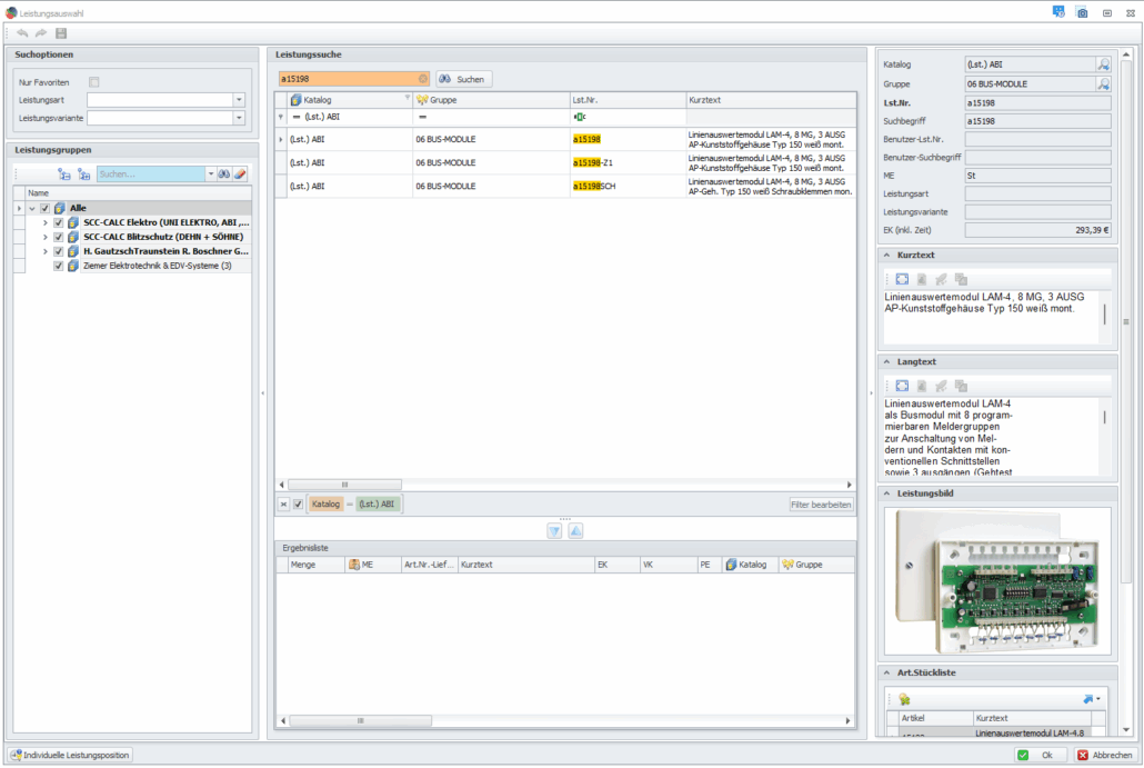
Mit dem SCC-CALC ABI-Leistungskatalog erstellen Sie Angebote, Leistungsverzeichnisse sowie Nachkalkulationen schnell & zuverlässig – dank über 900 praxisbewährter Positionen mit Artikelverknüpfung zu ABI Sicherheitssysteme GmbH.
Vor- & nachkalkulierte Arbeitszeitwerte, präzise Stücklisten sowie klare Kurz- & Langtexte sorgen für transparente Prozesse vom Angebot bis zur Abrechnung.
Ideal für die Sicherheitstechnik: Einfach delegierbar, direkt einsatzbereit.
Bereits von uns überzeugt? – Dann geht es hier zur Bestellung!
Der Kalkulationskatalog für die Sicherheitstechnik!
Kostenfreies Beratungsgespräch unter:









